
오스트리아 빈 – 2025년 4월 9일 – 엔터프라이즈 소프트웨어 개발사 Proxmox Server Solutions GmbH(이하 “Proxmox”)는 서버 가상화 관리 플랫폼인 Proxmox Virtual Environment 8.4 버전을 출시했습니다. 이번 버전에는 다양한 개선 사항과 새로운 기능이 포함되어 있습니다.
Proxmox VE 8.4의 주요 특징
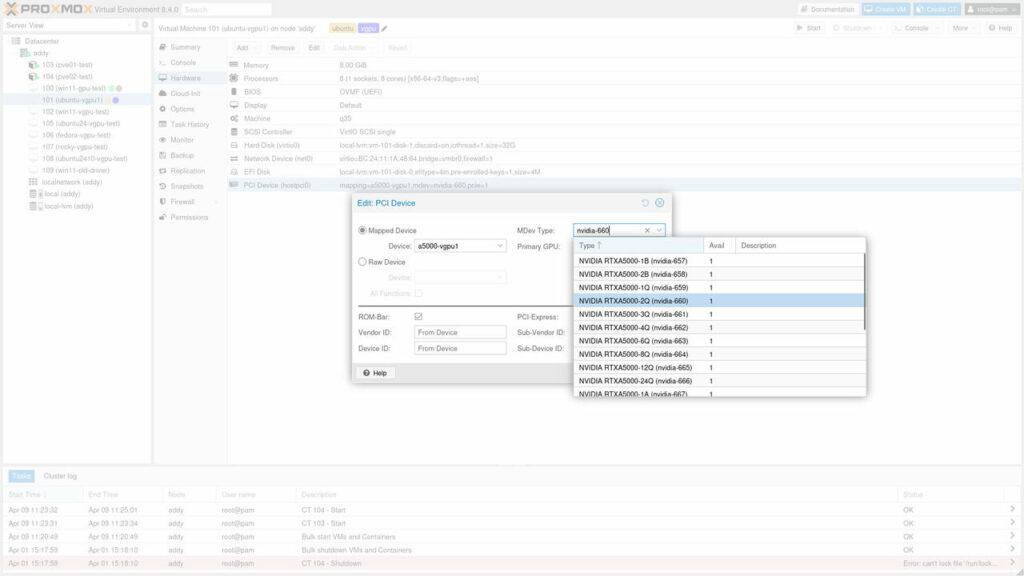
- 중재(mediated) 장치를 사용한 라이브 마이그레이션: 중재 장치를 사용하면 물리적 하드웨어 리소스를 여러 가상 장치로 분할할 수 있습니다. 이제 NVIDIA vGPU와 같은 중재 장치를 사용 중인 실행 중인 가상 머신(VM)을 마이그레이션할 수 있습니다. 클러스터 내에서 대상 노드에서 라이브 마이그레이션을 위한 하드웨어 및 드라이버 지원이 동일하게 제공되는 경우 다른 노드로의 라이브 마이그레이션이 가능합니다. 라이브 마이그레이션을 지원하는 플랫폼으로는 NVIDIA vGPU가 있습니다. 또한, 새로운 ‘pve-nvidia-vgpu-helper’ 도구를 사용하면 NVIDIA vGPU 드라이버 설정이 간소화됩니다.

- 타사 백업 솔루션용 API: Proxmox VE는 이제 외부 백업 솔루션 제공업체의 플러그인 개발을 간소화하는 API를 제공합니다. 이제 타사 백업 솔루션은 Proxmox VE에서 백업 및 복원 기능을 직접 구현하고 고급 기능을 활용할 수 있습니다. 타사 백업 제공업체는 Proxmox VE의 백업 스택 및 웹 인터페이스에 완벽하게 통합된 플러그인을 구현할 수 있습니다. 이를 통해 타사 백업 솔루션은 Proxmox VE의 백업 및 복원 기능의 효율성, 안정성 및 관리 용이성을 향상시킬 수 있습니다.
- Virtiofs 디렉터리 패스스루: 버전 8.4는 호스트와 해당 호스트에서 실행 중인 VM 간에 파일 및 디렉터리를 직접 공유하는 기능을 제공합니다. 이는 virtiofs를 사용하여 구현되며, 이를 통해 VM 게스트는 네트워크 파일 시스템의 오버헤드 없이 호스트 파일 및 디렉터리에 액세스할 수 있습니다. 최신 Linux 게스트는 virtiofs를 기본적으로 지원하지만, Windows 게스트는 이 기능을 사용하려면 추가 소프트웨어가 필요합니다.
- 최신 오픈소스 기술 버전: Proxmox VE 8.4는 Debian 12.10(“Bookworm”)을 기반으로 하지만, Linux 커널 6.8.12를 기본으로 사용하고 최신 커널 6.14를 옵트인으로 사용합니다. 이 Proxmox VE 버전에는 QEMU 9.2.0, LXC 6.0.0, ZFS 2.2.7(커널 6.14 호환 패치 포함), Ceph Squid 19.2.1(안정 버전 옵션) 등 가상 환경을 위한 주요 오픈소스 기술의 최신 버전 업데이트가 포함되어 있습니다.
추가적인 개선 사항으로는 보다 강력한 백업 플리싱(fleecing), 소프트웨어 정의 네트워킹(SDN) 스택의 개선, ISO 설치 프로그램의 추가 옵션 등이 있습니다.
유효성
Proxmox VE 8.4를 지금 다운로드할 수 있습니다. ISO 이미지에는 모든 기능 세트가 포함되어 있으며 베어 메탈에 설치할 수 있습니다. 이전 버전의 Proxmox VE는 apt를 사용하여 배포판 업그레이드가 가능합니다. Debian 기반 환경에도 Proxmox VE 8.4를 설치할 수 있습니다. Proxmox 가상 환경은 GNU Affero General Public License v3에 따라 배포되는 무료 오픈 소스 소프트웨어입니다.
지원 구독: 기업 사용자를 위해 Proxmox Server Solutions GmbH는 구독 기반 지원 모델을 제공합니다. 이 모델은 웹 인터페이스를 통한 정기 업데이트와 함께 광범위하게 테스트된 Enterprise Repository에 대한 액세스와 구독 기반의 기술 지원을 제공합니다. 가격은 CPU당 연간 115유로부터 시작합니다.
자원
- 로드맵: 게시된 기능과 출시 예정 기능에 대해서는 릴리스 노트 및 로드맵을 참조하세요.
- ISO 이미지 다운로드: https://www.proxmox.com/en/downloads
- 포럼 공지: https://forum.proxmox.com/threads/proxmox-ve-8-4-released.164821/